Files
2025-09-08 14:36:31 +03:00
..
2025-09-08 14:36:31 +03:00
2025-09-08 14:36:31 +03:00
2025-09-08 14:36:31 +03:00
2025-09-08 14:36:31 +03:00
2025-09-08 14:36:31 +03:00
2025-09-08 14:36:31 +03:00
2025-09-08 14:36:31 +03:00
2025-09-08 14:36:31 +03:00
2025-09-08 14:36:31 +03:00
2025-09-08 14:36:31 +03:00
2025-09-08 14:36:31 +03:00
2025-09-08 14:36:31 +03:00
2025-09-08 14:36:31 +03:00
2025-09-08 14:36:31 +03:00
2025-09-08 14:36:31 +03:00
2025-09-08 14:36:31 +03:00
2025-09-08 14:36:31 +03:00

A fast JSON parser/generator for C++ with both SAX/DOM style API

Copyright (c) 2011-2014 Milo Yip (miloyip@gmail.com)

Build status

Linux Windows
lin-badge win-badge

Introduction

RapidJSON is a JSON parser and generator for C++. It was inspired by RapidXml.

  • RapidJSON is small but complete. It supports both SAX and DOM style API. The SAX parser is only a half thousand lines of code.

  • RapidJSON is fast. Its performance can be comparable to strlen(). It also optionally supports SSE2/SSE4.1 for acceleration.

  • RapidJSON is self-contained. It does not depend on external libraries such as BOOST. It even does not depend on STL.

  • RapidJSON is memory friendly. Each JSON value occupies exactly 16/20 bytes for most 32/64-bit machines (excluding text string). By default it uses a fast memory allocator, and the parser allocates memory compactly during parsing.

  • RapidJSON is Unicode friendly. It supports UTF-8, UTF-16, UTF-32 (LE & BE), and their detection, validation and transcoding internally. For example, you can read a UTF-8 file and let RapidJSON transcode the JSON strings into UTF-16 in the DOM. It also supports surrogates and "\u0000" (null character).

More features can be read here.

JSON(JavaScript Object Notation) is a light-weight data exchange format. RapidJSON should be in fully compliance with RFC7159/ECMA-404. More information about JSON can be obtained at

Compatibility

RapidJSON is cross-platform. Some platform/compiler combinations which have been tested are shown as follows.

  • Visual C++ 2008/2010/2013 on Windows (32/64-bit)
  • GNU C++ 3.8.x on Cygwin
  • Clang 3.4 on Mac OS X (32/64-bit) and iOS
  • Clang 3.4 on Android NDK

Users can build and run the unit tests on their platform/compiler.

Installation

RapidJSON is a header-only C++ library. Just copy the include/rapidjson folder to system or project's include path.

RapidJSON uses following software as its dependencies:

  • CMake as a general build tool
  • (optional)Doxygen to build documentation
  • (optional)googletest for unit and performance testing

To generate user documentation and run tests please proceed with the steps below:

  1. Execute git submodule update --init to get the files of thirdparty submodules (google test).
  2. Create directory called build in rapidjson source directory.
  3. Change to build directory and run cmake .. command to configure your build. Windows users can do the same with cmake-gui application.
  4. On Windows, build the solution found in the build directory. On Linux, run make from the build directory.

On successfull build you will find compiled test and example binaries in bin directory. The generated documentation will be available in doc/html directory of the build tree. To run tests after finished build please run make test or ctest from your build tree. You can get detailed output using ctest -V command.

It is possible to install library system-wide by running make install command from the build tree with administrative privileges. This will install all files according to system preferences. Once RapidJSON is installed, it is possible to use it from other CMake projects by adding find_package(RapidJSON) line to your CMakeLists.txt.

Usage at a glance

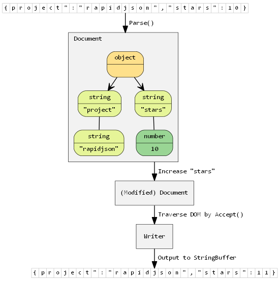
This simple example parses a JSON string into a document (DOM), make a simple modification of the DOM, and finally stringify the DOM to a JSON string.

// rapidjson/example/simpledom/simpledom.cpp`
#include "rapidjson/document.h"
#include "rapidjson/writer.h"
#include "rapidjson/stringbuffer.h"
#include <iostream>

using namespace rapidjson;

int main() {
    // 1. Parse a JSON string into DOM.
    const char* json = "{\"project\":\"rapidjson\",\"stars\":10}";
    Document d;
    d.Parse(json);

    // 2. Modify it by DOM.
    Value& s = d["stars"];
    s.SetInt(s.GetInt() + 1);

    // 3. Stringify the DOM
    StringBuffer buffer;
    Writer<StringBuffer> writer(buffer);
    d.Accept(writer);

    // Output {"project":"rapidjson","stars":11}
    std::cout << buffer.GetString() << std::endl;
    return 0;
}

Note that this example did not handle potential errors.

The following diagram shows the process.

simpledom

More examples are available.